Instance Verification Kit (IVK)
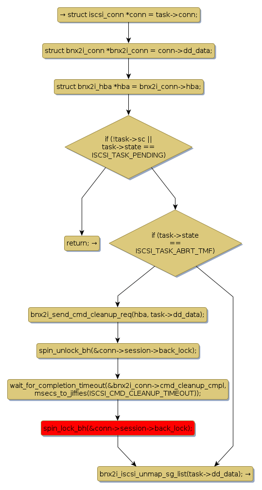
spin lock @ [32256+40+/linux-3.19-rc1/drivers/scsi/bnx2i/bnx2i_iscsi.c]
Instance Signature: back_lock
|
The Matching Pair Graph:
|
|
Function Name
|
Control Flow Graph (CFG)
|
Events Flow Graph (EFG)
|
Source Correspondence
|
|
bnx2i_cleanup_task
|
|
|
[31637+18+/linux-3.19-rc1/drivers/scsi/bnx2i/bnx2i_iscsi.c]
|